/users
/posts
/slides
/apps
/books
mysetting
/users
/posts
/slides
/apps
/books
2020-06-07 00:00
스프링 카프카 Batch Consumer - 의도치 않은 리스너 호출
개요
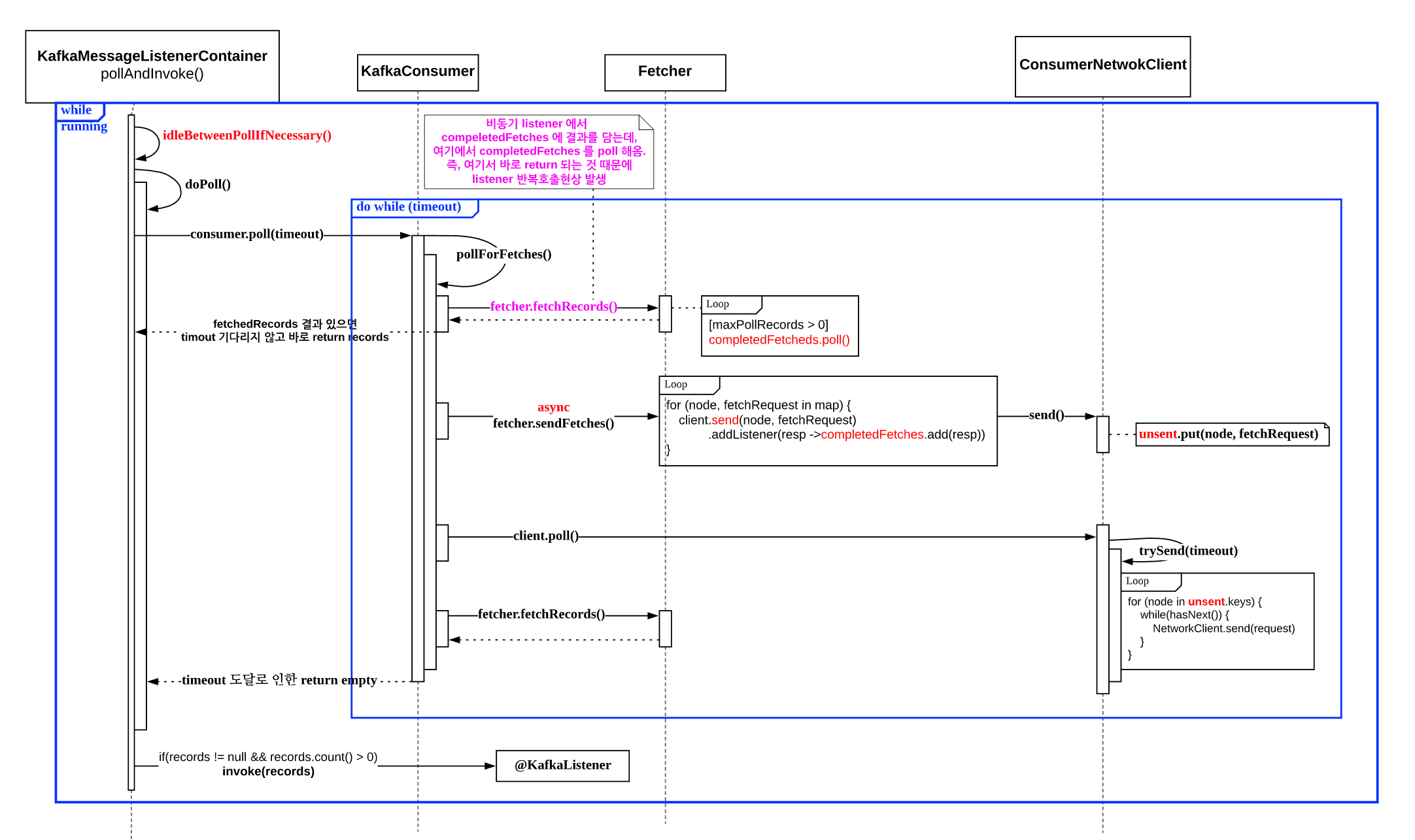
스프링 카프카 Batch Consumer 를 사용하는데, 의도하지 않은 @KafkaListener 호출이 발생했다.
스프링 카프카 소스를 까본 내용을 정리해보았다.
TL;DR
spring kafka batch consumer...
더보기
spring
kafka
+ 더보기
YABOONG
0
0
0
댓글
댓글 달기
About
Badge
Contact
Activity
Terms of service
Privacy Policy